Toad Data Point Professional & Advanced Analytics

Data Point Professional & Advanced analytics

สอบถามรายละเอียดเพิ่มเติมได้ที่ 
[email protected]
หรือ 098-952-4147, 098-253-8222, 095-536-5945
 
Total 00.00 บาท
  • TOAD DATA POINT PRO EDITION W/DATA POINT PRO ADV PK PER NAMED USER LICENSE/MAINT
  • QUEST DATA HUB W/DATA POINT PRO ADV PK PER NAMED USER LICENSE/MAINT
  • TOAD DATA POINT ADVANCED ANALYTICS MODULE W/DATA POINT PRO ADV PK PER NAMED USER LICENSE/MAINT

Query and Reporting Software Tool for Data Analysts | Toad Data Point

Organizations know they need to be more data-driven but feel unprepared for an expensive full data science-driven analytics platform. What if you could empower your current business and data analysts to meet their own reporting and data prep needs? What if your analysts could perform their own data integration? What if you could do all this without buying a high-cost platform and hiring specialists?
You can with Toad Data Point. Seamlessly access more than 50 data sources – both on premises and in the cloud – and switch between these data sources with near-zero transition times. Connect, query and prepare data for faster business insights. Easy data profiling and cleansing, simplified data federation slashes up to 50 percent of your time to routine data delivery and enables you to take a huge leap in being more data driven.

Connect to over 50 data sources

Connect directly to nearly every data source — files, relational, non-relational, cloud or on-premises, NoSQL including Hadoop, MongoDB, Cassandra, Dynamo and more.

Toad Workbook

Simplify your report-building process. Build reusable workflows and run them all using a single button. Output to several locations at once.

Blend data

Blend data from multiple sources in a single query, profile and prepare data for consumption, export outputs to files or other databases.

Automate reporting

Eliminate manual, error-prone processes through easy to use automation routines for enhanced productivity and reporting accuracy.

Speed up SQL development

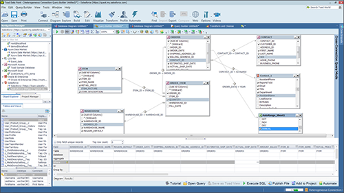
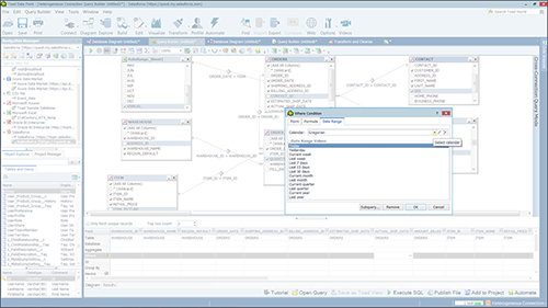
Use Toad to build complex queries against multiple data sources with a graphical interface to speed up SQL development. Elevate your proficiency working interchangeably between the graphical query builder and the SQL editor.

Reduce reporting costs

Save time and money with a cost-efficient, flexible solution for data analysis that solves a wide variety of data preparation problems.

Share integrated data

Leverage a team-based approach to data, query, business rules and workflow sharing through one click integration with Toad Intelligence Central .

CPU

2 GHz processor (recommended minimum)

Memory

  • 8 GB of RAM minimum, 16 GB recommended

Hard disk space

  • 800MB to install Toad Data Point, 450MB to run Toad Data Point

Operating system

  • Windows Server® 2016
  • Windows Server® 2008 R2 Service Pack 1 (64-bit)
  • Microsoft Windows Server 2012
  • Microsoft Windows Server 2012 R2
  • Windows Server® 2008 Service Pack 2 (32-bit or 64-bit)
  • Microsoft Windows 7 (32-bit or 64-bit)
  • Microsoft Windows 8 (32-bit and 64-bit)
  • Microsoft Windows 8.1 (32-bit and 64-bit)
  • Microsoft Windows 10 (32-bit and 64-bit)

.NET Framework

  • Microsoft® .NET Framework 4.5.1
  • Teradata .NET Provider (13.10 or higher)

Data sources

  • Oracle 9i, 10g, 11g, 11g R2, 12c, 12c R2
  • SQL Server® 2000 (limited), 2005, 2008, 2008 R2, 2012, 2014, 2016
  • IIBM DB2 for LUW 9.5, 9.7, 10.1, 10.5, 10.5.0.5, 11.1
  • IBM DB2 for z/OS 9, 10, 11, 12
  • MySQL 4.1, 5.0, 5.1, 5.5, 5.6, 5.7
  • MariaDB 5.5.5, 10.2.8 (using MySQL provider)
  • SAP ASE 12.5.4, 15.0.2, 15.0.3, 15.5, 15.7, 16
  • SAP IQ 15, 16
  • SAP SQL Anywhere 10, 11, 12, 16
  • SAP HANA SPS 08, SPS 09, SPS 10, SPS 11, SPS 12, SAP HANA 2.0, SAP HANA 2.0 SPS 02
  • Teradata 12.0, 13.0, 13.10, 14, 15, 16
  • Access® 2003, 2007, 2010, 2013, 2016
  • Excel® 2003, 2007, 2010, 2013, 2016
  • DB2 for i5/OS V5R4 and IBM i 6.1
  • Greenplum® Database
  • Informix Dynamic 10.00, 11.0 (limited testing)
  • Ingres Community Edition 2006 R2 on Windows 32-bit
  • Netezza Data Warehouse Appliance 4.6.6, 6.0, 7.0, 7.2.1
  • PostgreSQL® 8.3.4, 9.6.3
  • Cloudera Impala 2.2.0. (certified by Cloudera)
  • Vertica 4.1, 5.0, 5.1, 6.0, 6.1, 7.0, 8.1
  • Oracle databases running on Amazon EC2
  • SQL Azure
  • SQL Server databases running on Amazon EC2
  • SAP Business Objects XI 3.1, 4.1
  • Oracle Business Intelligence Enterprise Edition 11g
  • Salesforce.com®
  • Microsoft SQL Server Analysis Services 2014 SP2
  • Google Analytics™
  • Azure Data Market
  • OData version 4
  • SharePoint® Server 2013
  • Azure Table Services
  • Apache Cassandra™ 3.11.0
  • Amazon DynamoDB
  • Apache HBASE™ 1.2.6
  • Apache Hive™ 2.1.0
  • MongoDB™ 3.4.6;