Toad Data Point คือโปรแกรมจัดการฐานข้อมูลที่รวบรวมเครื่องมือที่จำเป็นสำหรับนักพัฒนาโปรแกรม (Developer) ควรมีไว้ มันสามารถเชื่อมต่อฐานข้อมูล (Database) หลายตัว เขียน/แก้ไขฐานข้อมูลตามคิวรี่ต่างๆ พร้อมเครื่องมือ
สร้างเวิร์กโฟลว์ตามคิวรี่ที่มีในฐานข้อมูล สามารถสลับตำแหน่ง/เปลี่ยนที่ของฐานข้อมูลอย่างง่ายดาย ทั้งซิงค์กันระหว่างฐานข้อมูลก็ทำได้ มันยังวิเคราะห์ข้อมูลการใช้งานและแสดงกราฟให้คุณถึงแนวทางต่างๆ มีการทำ ER Diagram เชื่อมความสัมพันธ์ของข้อมูลทั้งหมดให้ด้วย พร้อมการคำนวนข้อมูลในเชิงสถิติ และคณิตศาสตร์อย่างชาญฉลาดมาก และมันยังเป็น โปรแกรมแปลงไฟล์ ที่แปลงรายงานเข้า-ออกเป็นไฟล์ประเภท โปรแกรม Microsoft Excel ได้อีกด้วย
Features Toad Data Point ที่น่าสนใจ

อินเตอร์เฟส (Interface) อยู่ในระดับโปรเลย เพราะฟังก์ชันที่มีมาให้นั้นเยอะมาก และมีการจัดหมวดหมู่ที่ดี
เข้าถึงพร้อมใช้งานได้ทันที

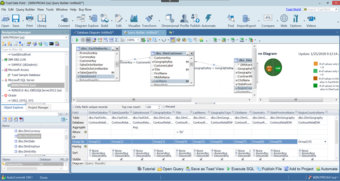
เชื่อมต่อฐานข้อมูล (Database) หลายตัว เขียน/แก้ไขฐานข้อมูลตามคิวรี่ต่างๆ พร้อมเครื่องมือ

สร้างเวิร์กโฟลว์ตามคิวรี่ที่มีในฐานข้อมูล สามารถสลับตำแหน่ง/เปลี่ยนที่ของฐานข้อมูลอย่างง่ายดาย

ซิงค์กันระหว่างฐานข้อมูล ทั้งวิเคราะห์ข้อมูลการใช้งานและแสดงกราฟให้คุณถึงแนวทางต่างๆ

ทำ ER Diagram เชื่อมความสัมพันธ์ของข้อมูลทั้งหมดให้ด้วย พร้อมการคำนวนข้อมูลในเชิงสถิติ
และคณิตศาสตร์อย่างชาญฉลาดมาก

แปลงรายงานเข้า-ออกเป็นไฟล์ประเภท MS Excel เพื่อนำไปใช้นอกสถานที่ได้ทันที

มีฟีเจอร์อื่นมากมายให้นักพัฒนาโปรแกรม (Developer) ได้ดาวน์โหลดไปใช้กัน