Navicat Premium 16 โปรแกรมจัดการฐานข้อมูล เชื่อมต่อกับฐานข้อมูลหลายรูปแบบ ครบถ้วนที่สุดในแบบพรีเมี่ยม

Monday, September 26, 2022
 
บทความ_Navicat-Premium-16_-Info-500x500.jpg    


          Navicat Premium 16 เป็น โปรแกรมบริหารจัดการฐานข้อมูล โปรแกรมสำหรับผู้ดูแลระบบฐานข้อมูล (Database Administrator : DBA) เป็นเครื่องมือสำหรับจัดการฐานข้อมูล ในรูปแบบต่างๆ ได้อย่างมีประสิทธิภาพ เหมาะสำหรับนักพัฒนาเว็บไซต์ จัดการฐานข้อมูลหลายๆ รูปแบบ โปรแกรมนี้สามารถเชื่อมต่อฐานข้อมูลได้มากมายอาทิ MySQL, MariaDB, MongoDB, SQL Server, Oracle, PostgreSQL, SQLite และยังรองรับการทำงานกับฐานข้อมูลบนระบบคลาวด์หลายรูปแบบ อาทิ Amazon RDS, Amazon Aurora, Amazon Redshift, Microsoft Azure, Oracle Cloud, Google Cloud และ MongoDB Atlas




          ด้วยโปรแกรมจัดการฐานข้อมูล รุ่นพรีเมียม Navicat Premium 16 ตัวนี้ที่รวบรวมฟังก์ชันการทำงานของผลิตภัณฑ์ต่างๆ ของ Navicat มารวมอยู่ในโปรแกรมเดียว พร้อมคุณสมบัติในการจัดการฐานข้อมูล ฟังก์ชันจัดการ แก้ไขฐานข้อมูล ดูรายละเอียด ออกแบบฐานข้อมูล และอื่นๆ อีกมากมาย ช่วยให้คุณถ่ายโอนฐานข้อมูลได้อย่างมีประสิทธิภาพในรูปแบบ Text และ Encoding มีตัวช่วยสร้าง รายงาน สำรองข้อมูล กำหนดการทำงาน สะดวกมากยิ่งขึ้น ใช้งานได้ตั้งแต่ผู้ใช้ระดับเริ่มต้นไปจนถึงระดับมืออาชีพ
โปรแกรมจัดการฐานข้อมูล รุ่นพรีเมียม Navicat Premium 16 ตัวนี้ รองรับการติดตั้งใช้งานบนระบบปฏิบัติการ Windows, macOS และ Linux โดยเป็นผลงานการพัฒนาของ บริษัท PremiumSoft ที่มีโปรแกรมด้านการจัดการฐานข้อมูลให้เลือกใช้หลายตัว




          สำหรับผู้ดูแลระบบฐานข้อมูลในองค์กรธุรกิจที่ต้องการ เครื่องมือที่จะช่วยในการจัดการ และดูแลฐานข้อมูลหลากหลายรูปแบบ รวมถึงระบบฐานข้อมูลบนคลาวด์ ก็สามารถหาซื้อลิขสิทธิ์แท้ของ โปรแกรมจัดการฐานข้อมูล รุ่นพรีเมียม Navicat Premium 16 ลิขสิทธิ์แท้  ได้ที่   VSM365 Store navicat  


 

คุณสมบัติ และ ความสามารถ (Features)

 

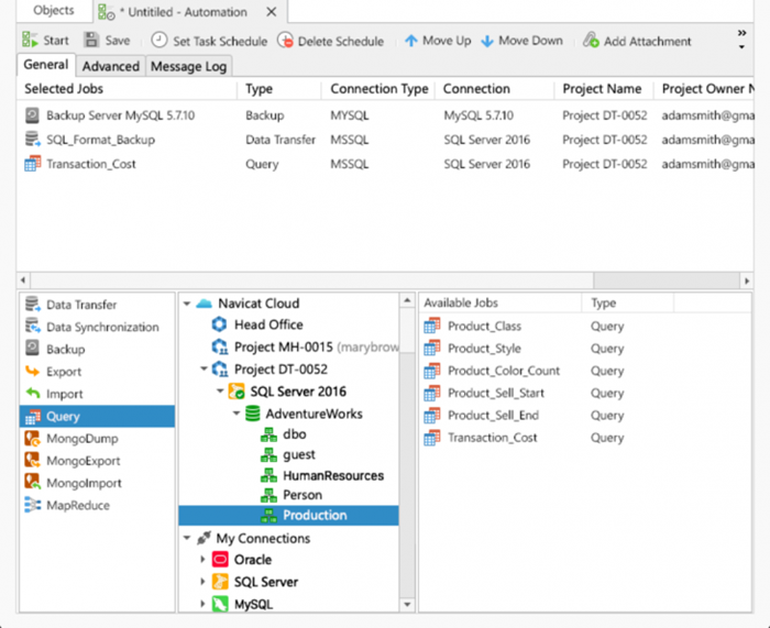
1. ย้ายฐานข้อมูลอย่างง่ายดาย

 
vsm365_-navicat_premiun19.png

 
         โปรแกรมจัดการฐานข้อมูล รุ่นพรีเมียม Navicat Premium 16 จะทำให้งานของผู้ดูแลระบบฐานข้อมูลง่ายขึ้น ไม่ว่าจะเป็นการ โอนฐานข้อมูล ซิงค์ฐานข้อมูล ซิงค์โครงสร้างฐานข้อมูล มีคำแนะนำแบบเป็นขั้นเป็นตอนสำหรับการถ่ายโอนระหว่างฐานข้อมูลหลากหลายรูปแบบ เปรียบเทียบและซิงค์ทั้งในระดับข้อมูล และโครงสร้างฐานข้อมูล เซ็ตอัปและเริ่มต้นเปรียบเทียบฐานข้อมูลได้อย่างรวดเร็ว และมีการให้คำแนะนำว่าเราต้องจัดการอย่างไรบ้างเพื่อให้การซิงค์สมบูรณ์แบบ


 
2. เครื่องมือช่วยในการเขียนคำสั่ง SQL
vsm365_-navicat_premiun16_2.png
 
          ด้วยเครื่องมือ SQL/Query Builder ที่มีอยู่ใน โปรแกรมจัดการฐานข้อมูล รุ่นพรีเมียม Navicat Premium 16 ช่วยให้เราสามารถ สร้าง แก้ไข และรันคำสั่ง SQL โดยไม่ต้องกังวลเกี่ยวกับรูปแบบคำสั่งที่ใช้ เพียงแค่เลือกจัดการส่วนต่างๆ โปรแกรมจะเขียนคำสั่ง SQL ให้เราทันที และสร้างคำสั่ง SQL ได้อย่างรวดเร็ว ด้วยการเลือกจาก Drop-down List

 

3. เปลี่ยนข้อมูลเป็นกราฟเพื่อวิเคราะห์ข้อมูลเชิงลึก

 

vsm365_-navicat_premiun16_3.png


          ด้วยฟีเจอร์การสร้างกราฟ และแผนภูมิรูปแบบต่างๆ ที่มีอยู่ใน โปรแกรมจัดการฐานข้อมูล รุ่นพรีเมียม Navicat Premium 16 ทำให้สามารถนำเสนอแนวโน้มของชุดข้อมูลขนาดใหญ่ให้เห็นเป็นรูปธรรม ทำให้เข้าใจข้อมูลอย่างลึกซึ้ง และนำไปใช้ประกอบการตัดสินใจทางธุรกิจได้อย่างมีประสิทธิภาพ โดยในเครื่องมือ Smart Charts Tool ได้มีการเพิ่มรูปแบบแผนภูมิ และฟังก์ชันใหม่ๆ อย่างต่อเนื่อง เชื่อมต่อกับข้อมูลได้หลายรูปแบบ อาทิ Excel, Access หรือ ODBC




 

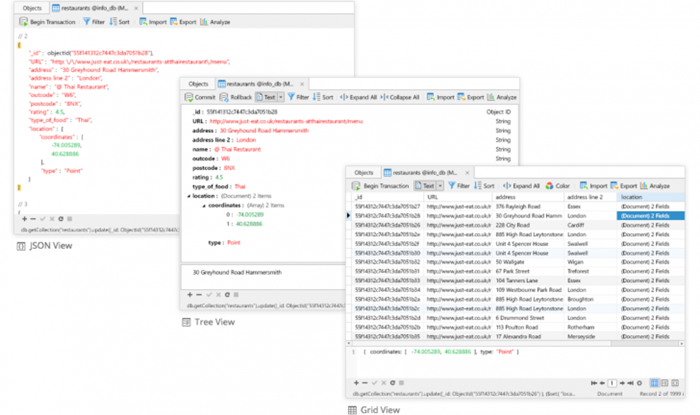
4. เครื่องมือจัดการข้อมูลที่ใช้งานง่าย

vsm365_-navicat_premiun16_4.png
 
          โปรแกรมจัดการฐานข้อมูล รุ่นพรีเมียม Navicat Premium 16 มาพร้อมเครื่องมือ Import Wizard เพื่อการแปลงข้อมูล ให้อยู่ในรูปแบบฐานข้อมูลหลายฟอร์แมต หรือการทำงานร่วมกับ ODBC โดยเมื่อเซ็ตอัปการเชื่อมต่อเรียบร้อยแล้ว ก็สามารถส่งออกข้อมูลจาก ตาราง มุมมอง หรือผลลัพธ์จากการ Query ในรูปแบบข้อมูลที่หลากหลาย อาทิ ไฟล์สำหรับ โปรแกรม Excel


          นอกจากนี้แล้ว โปรแกรมจัดการฐานข้อมูล รุ่นพรีเมียม Navicat Premium 16 ยังสามารถส่งออกข้อมูลในรูปแบบไฟล์ CSV (Comma-Separated Values) และไฟล์ในรูปแบบ (Format) อื่นๆ อีกมากมาย สามารถ เพิ่ม แก้ไข ลบ ระเบียน (Record) ข้อมูลด้วยเครื่องมือ Editors ที่มีจัดเตรียมมาให้ ซึ่งสามารถทำการแก้ไขข้อมูลได้ทั้งในมุมมองแบบ Tree View, JSON View และแบบช่องตาราง (Grid View)

 

 

5. เครื่องมือออกแบบฐานข้อมูลอัจฉริยะ

 
vsm365_-navicat_premiun16_5.png
          โปรแกรมจัดการฐานข้อมูล รุ่นพรีเมียม Navicat Premium 16 จะช่วยให้เรา สร้าง ปรับแต่ง และจัดการ Database Objects ได้อย่างง่ายดายด้วยเครื่องมือ Object Designers ที่จะนำเสนอฐานข้อมูลที่ซับซ้อนในรูปแบบของภาพกราฟิกที่แสดงความเชื่อมโยงระหว่างสิ่งต่างๆ ทำให้เข้าใจความเชื่อมโยงของข้อมูล และปรับแต่งโครงสร้างของฐานข้อมูลได้อย่างง่ายดาย


 

 

6. เครื่องมือสร้างฐานข้อมูลเพื่อการทดสอบที่ใช้งานได้จริง

 
          ด้วยเครื่องมือ Data Generation Tool ที่มีอยู่ใน โปรแกรมจัดการฐานข้อมูล รุ่นพรีเมียม Navicat Premium มาพร้อมฟังก์ชันจำนวนมากที่ครอบคลุมทุกความต้องการในการสร้างชุดข้อมูลขนาดใหญ่ที่มีคุณภาพเพื่อการทดสอบระบบ สร้างชุดข้อมูลจำนวนมากอย่างรวดเร็ว และข้อมูลมีความสมจริงสอดคล้องกับสภาพการณ์ของธุรกิจ

 

7. เพิ่มผลผลิตในงานดูแลระบบฐานข้อมูล

 
7vsm365_-navicat_premiun16_2.png
 
          ช่วยให้งานของผู้ดูแลระบบฐานข้อมูลง่ายขึ้น ด้วยเครื่องมืออัตโนมัติที่มาพร้อมกับ โปรแกรมจัดการฐานข้อมูล รุ่นพรีเมียม Navicat Premium 16 เครื่องมือสำหรับการ สำรองข้อมูล/เรียกคืนข้อมูล ในรูปแบบการใช้งานผ่านยูสเซอร์อินเตอร์เฟสแบบกราฟิก ที่ทำงานร่วมกับเทคโนโลยี MongoDump, Oracle Data Pump และ SQL Server Backup Utility มีตัวช่วยเพื่อทำการ เก็บสำรองข้อมูล ที่ช่วยลดความผิดพลาดในการทำงาน และสามารถตั้งให้มีการเก็บสำรองข้อมูล หรือการรันสคริปต์โดยอัตโนมัติตามตารางเวลาที่กำหนดไว้

 



 

8. การเชื่อมต่อกับเซิร์ฟเวอร์ที่ปลอดภัย

 

          โปรแกรมจัดการฐานข้อมูล รุ่นพรีเมียม Navicat Premium 16 ทำการเชื่อมต่อกับเซิร์ฟเวอร์ของระบบฐานข้อมูลอย่างปลอดภัยผ่านช่องทาง SSH Tunneling และ SSL ทำให้ทุกการเชื่อมต่อปลอดภัย เสถียร เชื่อถือได้ รองรับวิธีการตรวจสอบการเชื่อมต่อ (Authentication Methods) สำหรับเซิร์ฟเวอร์ฐานข้อมูลหลายรูปแบบ อาทิ
  • PAM : สำหรับ MySQL และ MariaDB
  • Kerberos และ X.509 : สำหรับ MongoDB
  • GSSAPI : สำหรับ PostgreSQL

 

9. ลิขสิทธิ์ใช้งานได้แบบข้ามแพลตฟอร์ม


          ด้วยลิขสิทธิ์แบบข้ามแพลตฟอร์ม (Cross-platform Licensing) ของโปรแกรมจัดการฐานข้อมูล รุ่นพรีเมียม Navicat Premium 16 ทำให้ไม่ว่าเราจะใช้งานโปรแกรมบน Windows, macOS หรือ Linux ก็สามารถเลือกซื้อลิขสิทธิ์โปรแกรมสำหรับระบบปฏิบัติการนั้นๆ ได้ และสามารถย้ายลิขสิทธิ์ข้ามระบบปฏิบัติการได้ในภายหลังหากต้องการ

 

10. ถนอมสายตาด้วย Dark Mode


 
          โปรแกรมจัดการฐานข้อมูล รุ่นพรีเมียม Navicat Premium 16 มาพร้อมการแสดงผลในธีมสีมืดหรือ Dark Mode เพื่อป้องกันอันตรายต่อดวงตาจากแสงหน้าจอ เมื่อต้องทำงานจัดการดูแลฐานข้อมูลเป็นเวลานาน
และทำให้รู้สึกสบายตามากขึ้นด้วย

 


 

คุณสมบัติที่น่าสนใจของ Navicat Premium

 
  1. จัดการข้อมูล แก้ไข ออกแบบ ฐานข้อมูล สะดวก และรวดเร็ว
  2. เชื่อมต่อฐานข้อมูลหลายรูปแบบ อาทิ  MySQL , MariaDB, MongoDB, SQL Server, Oracle, PostgreSQL, SQLite
  3. เชื่อมต่อฐานข้อมูลบนระบบคลาวด์หลายรูปแบบ อาทิ
  • Amazon RDS
  • Amazon Aurora
  • Amazon Redshift
  • Microsoft Azure
  • Oracle Cloud
  • Google Cloud
  • MongoDB Atlas
  1. ถ่ายโอนข้อมูลระหว่างฐานข้อมูลได้อย่างง่ายดาย
  2. มี SQL Builder จัดการเชื่อมโยงฐานข้อมูล
  3. สำรองข้อมูล ซิงค์ฐานข้อมูลได้อย่างอิสระ
  4. ออกรายงานฐานข้อมูลออกมาเป็น
          a.ไฟล์ข้อความธรรมดา (Text)
          b. ไฟล์เอกสาร PDF
          c.ไฟล์โปรแกรม Excel ได้

    8. แสดงแผนภูมิ ER Diagram แสดงการเชื่อมต่อฐานข้อมูล
    9.และฟีเจอร์อื่นๆ อีกมากมาย


ติดต่อสอบถามขอรายละเอียดสินค้าที่ VSM365..
ศูนย์รวมซอฟต์แวร์ที่ได้รับการคัดสรรมาเพื่อธุรกิจและองค์กรของคุณ ได้ที่

Email: [email protected]
Line: http://line.me/ti/p/~@vsm365
Facebook: https://www.facebook.com/vsm365
Youtube: https://www.youtube.com/vsm365
ดูสินค้าเพิ่มเติม: www.vsm365.com/th/Store
ทดลองใช้โปรแกรม: www.vsm365.com/th/Contact
ขอใบเสนอราคา: www.vsm365.com/th/Contact
ติดต่อฝ่ายขาย: 064-992-5449 , 098-253-8222 , 095-536-5945
Tags:
 

แชร์บทความของเรา

VIEWS
7809

Navicat

Lastest Article

176

บทความแนะนำ

Adobe Acrobat Standard DC for Teams Professional PDF Management for Business Teams

Adobe Acrobat Standard DC for Teams Professional PDF Management for Business Teams

176
Adobe Creative Cloud for Teams (All Apps) All the Creative Tools Your Team Needs in One Plan

Adobe Creative Cloud for Teams (All Apps) All the Creative Tools Your Team Needs in One Plan

286
Genuine Adobe Software for Teams from VSM365

Genuine Adobe Software for Teams from VSM365

379
5 AI Features in Adobe Photoshop That Speed Up Your Work in 2025

5 AI Features in Adobe Photoshop That Speed Up Your Work in 2025

428