Navicat 12 จัดการฐานข้อมูลของคุณในรูปแบบใหม่ทั้งหมด

27 สิงหาคม 2562
navicat-12-(1).jpg
 
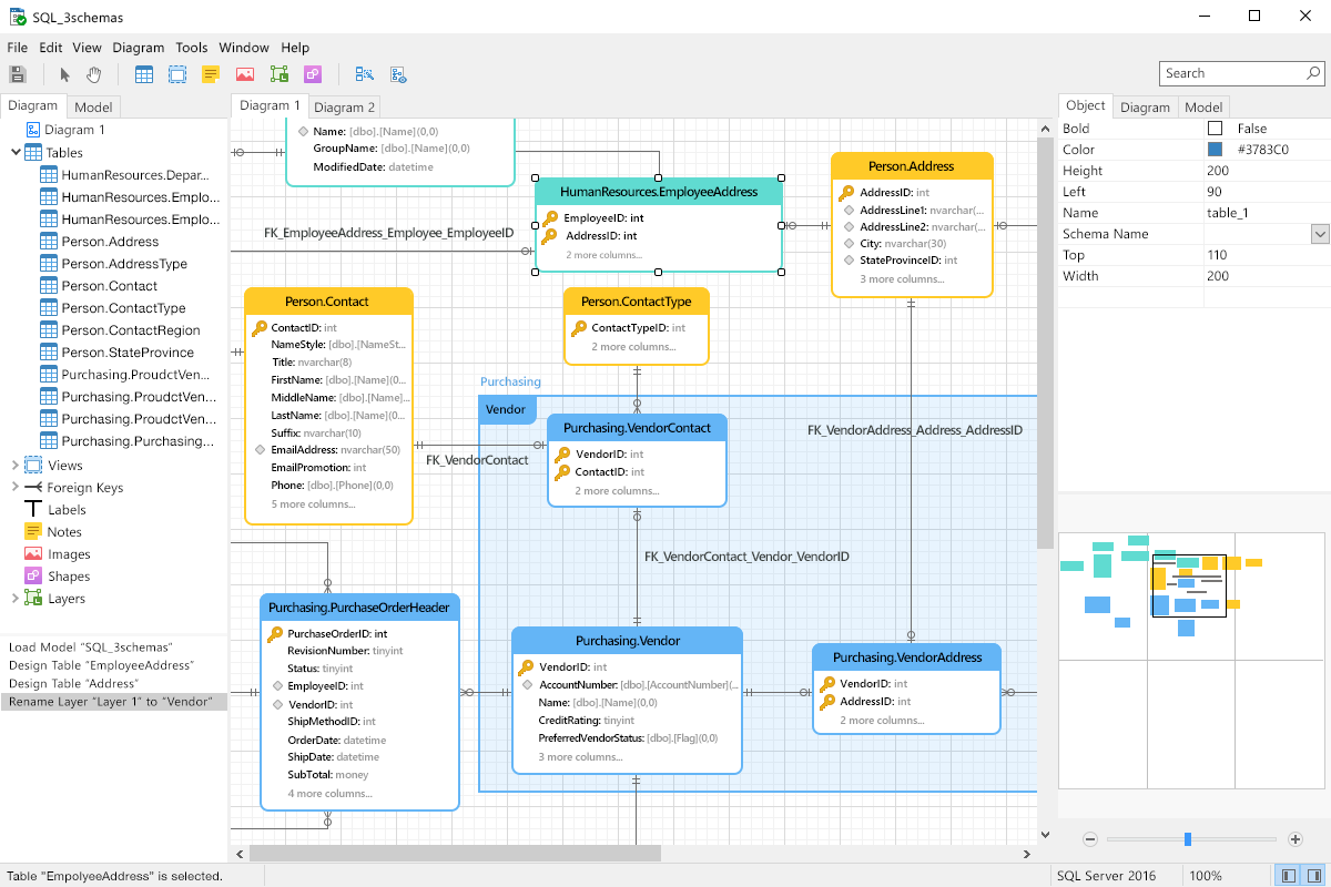
          Navicat 12 มาพร้อมกับการปรับปรุงและคุณสมบัติมากมายเพื่อตอบสนองความต้องการในการพัฒนาฐานข้อมูลของคุณ ด้วยการปรับปรุงมากกว่า 100 รายการและอินเทอร์เฟซใหม่ล่าสุด - Navicat มอบวิธีการใหม่ในการสร้างจัดการและบำรุงรักษาฐานข้อมูลของคุณ

✔ หน้าจอใช้งานง่ายเพื่อประสิทธิภาพสูงสุด :  การปรับปรุง UI จำนวนมากปรับให้มีการทำงานที่มีความคล่องตัวและรูปแบบปุ่มที่ได้รับการปรับปรุงอินเทอร์เฟซใหม่ เพื่อให้คุณสามารถทำงานที่ซับซ้อนได้เร็วขึ้นกว่าเดิมของ windows MacOS  

✔ The All-New Engine : เครื่องมือที่ทำให้ทุกอย่างราบรื่นอย่างน่าอัศจรรย์ช่วยตอบสนองการใช้งานอย่างมีประสิทธิภาพออกแบบกลไกใหม่ทั้งหมดและประยุกต์ใช้มัลติเทรดเพื่อให้คุณสามารถทำงานได้อย่างพร้อมกันเพื่อเพิ่มประสิทธิภาพโดยรวมของการพัฒนาฐานข้อมูลของคุณ

✔ คุณสมบัติ On Startup ใหม่และรองรับ Touch Bar : การให้บริการการออกแบบ UX เพื่อปรับปรุงการใช้งานและการเข้าถึง ใช้ช็อตคัตเพื่อสร้างคิวรีใหม่เพิ่มแท็บไปที่ On Startup และเปิดมันโดยอัตโนมัติ  

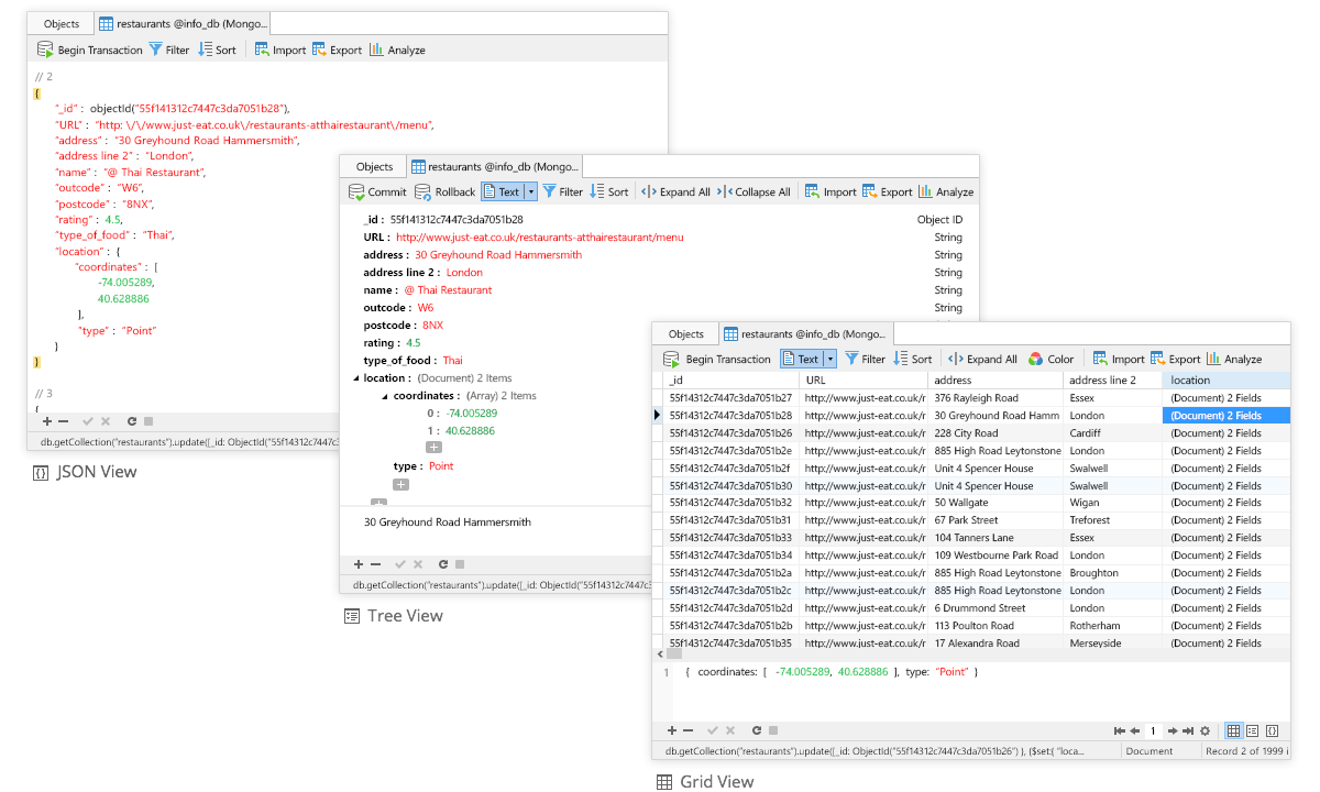
✔ ตัวอย่างโค้ดและ การเติมโค้ดให้สมบูรณ์ : SQL Navicat 12 มีชุดของตัวอย่างที่กำหนดไว้ล่วงหน้าหรือคุณสามารถสร้างตัวอย่างของคุณเองที่คุณใช้กันทั่วไป และลดจำนวนเวลาที่ใช้ในการเขียนรหัสซ้ำและลดโอกาสในการเกิดข้อผิดพลาดได้และ การเติมโค้ดให้สมบูรณ์เพื่อสนับสนุนคำหลักและคำแนะนำเพิ่มเติมและทำการปรับปรุงประสิทธิภาพและความถูกต้องของการเติมข้อความอัตโนมัติอีกด้วย  

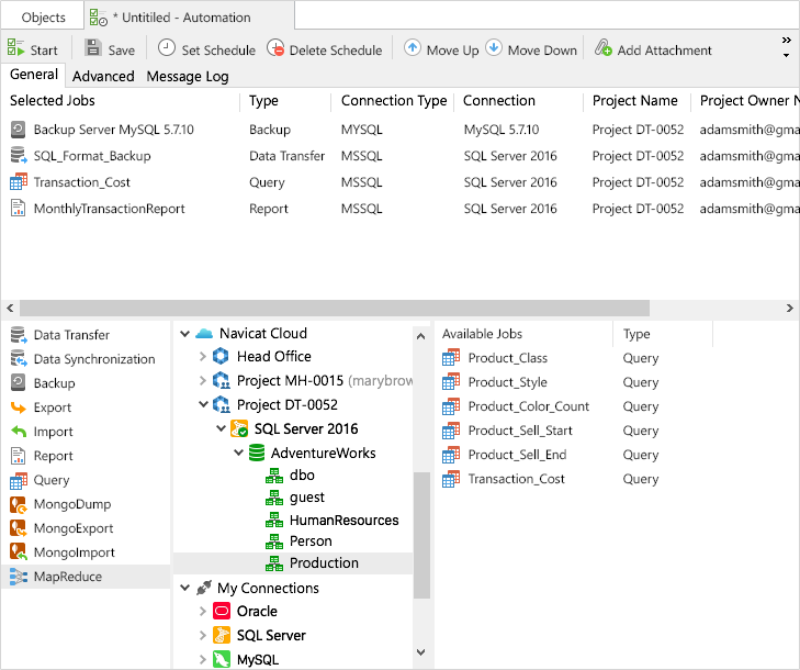
✔ การทำงานอัตโนมัติ : เพิ่มประสิทธิภาพกิจกรรมฐานข้อมูลของคุณด้วยระบบฐานข้อมูลอัตโนมัติที่ยืดหยุ่นและการตั้งเวลา  

✔ การประสานโครงสร้าง :เปรียบเทียบวัตถุก่อนทำการซิงค์ฐานข้อมูลของคุณ Navicat 12 ในการเปรียบเทียบและระบุความแตกต่างระหว่างฐานข้อมูลสองฐาน และแสดงการเปรียบเทียบ DDL ทำให้ง่ายต่อการค้นหา, เลือกและจัดลำดับสคริปต์การซิงโครไนซ์ใหม่เพื่ออัพเดตฐานข้อมูลปลายทางได้อีกด้วย  

✔ การประสานข้อมูล : วิธีที่รวดเร็วและเชื่อถือได้ในการตรวจสอบและปรับใช้การเปลี่ยนแปลงฐานข้อมูลของคุณเพื่อสร้างสคริปต์การปรับใช้ที่สมบูรณ์แบบ

✔ การปรับใช้อย่างง่ายดาย : ในสถานที่หรือในระบบคลาวด์ ด้วย Navicat 12 คุณสามารถจัดการฐานข้อมูลทั้งในและนอกสถานที่เช่น Amazon RDS, Amazon Aurora, Amazon Redshift, Microsoft Azure, Oracle Cloud, Google Cloud, อาลีบาบาคลาวด์, Tencent Cloud, MongoDB Atlas และ Huawei Cloud เป็นต้น

✔ ใบอนุญาตข้ามแพลตฟอร์ม: การอนุญาตให้ใช้สิทธิ์ข้ามแพลตฟอร์มพร้อมใช้งานใน Navicat 12 ไม่ว่าคุณจะใช้งานบน Windows, macOS หรือ Linux คุณสามารถซื้อเพียงครั้งเดียวและเลือกแพลตฟอร์มเพื่อเปิดใช้งานและในภายหลังเมื่อโอนใบอนุญาตของคุณ

 

ที่มา :https://www.navicat.com/en/products/navicat-premium

ติดต่อสอบถามขอรายละเอียดสินค้าที่ VSM365..
ศูนย์รวมซอฟต์แวร์ที่ได้รับการคัดสรรมาเพื่อธุรกิจและองค์กรของคุณ ได้ที่

Email: [email protected]
Line: http://line.me/ti/p/~@vsm365
Facebook: https://www.facebook.com/vsm365
Youtube: https://www.youtube.com/vsm365
ดูสินค้าเพิ่มเติม: www.vsm365.com/th/Store
ทดลองใช้โปรแกรม: www.vsm365.com/th/Contact
ขอใบเสนอราคา: www.vsm365.com/th/Contact
ติดต่อฝ่ายขาย: 098-253-8222 , 098-952-4147
Tags:
 

แชร์บทความของเรา

VIEWS
8857

Navicat

บทความล่าสุด

715

บทความแนะนำ

Adobe Acrobat Standard DC for Teams จัดการเอกสาร PDF อย่างมืออาชีพสำหรับทีมธุรกิจ

Adobe Acrobat Standard DC for Teams จัดการเอกสาร PDF อย่างมืออาชีพสำหรับทีมธุรกิจ

715
ซอฟต์แวร์ Adobe สำหรับทีม ของแท้จาก VSM365

ซอฟต์แวร์ Adobe สำหรับทีม ของแท้จาก VSM365

1002
5 ฟีเจอร์ AI ใน Adobe Photoshop ที่ช่วยให้งานเร็วขึ้น

5 ฟีเจอร์ AI ใน Adobe Photoshop ที่ช่วยให้งานเร็วขึ้น

951